Prepare for the The Open Group ArchiMate 2 Combined Part 1 and 2 ination exam with our extensive collection of questions and answers. These practice Q&A are updated according to the latest syllabus, providing you with the tools needed to review and test your knowledge.
QA4Exam focus on the latest syllabus and exam objectives, our practice Q&A are designed to help you identify key topics and solidify your understanding. By focusing on the core curriculum, These Questions & Answers helps you cover all the essential topics, ensuring you're well-prepared for every section of the exam. Each question comes with a detailed explanation, offering valuable insights and helping you to learn from your mistakes. Whether you're looking to assess your progress or dive deeper into complex topics, our updated Q&A will provide the support you need to confidently approach the The Open Group OG0-023 exam and achieve success.
Which two concepts from the generic ArchiMate metamodel represent the external view on a system?
Which of the following answers contains only concepts within the scope of the ArchiMate Implementation and Migration extension?
Consider the following diagram, which conforms to a standard ArchiMate viewpoint that uses a simplified notation:

To which standard ArchiMate viewpoint does this diagram conform?
Which concept is typically used to model hardware systems such as mainframes, PCs, or routers?
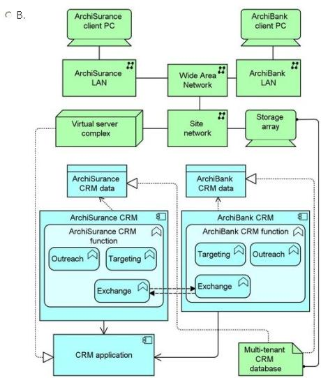
Scenario
Please read this scenario prior to answering the question
ArchiSurance has a partnership with ArchiBank in which the two companies market each other's consumer offerings to their own customers. Each quarter, the chief marketing officers (CMOs) of the two companies work together to plan the next quarter's promotions. First, they review each other's business objectives related to the partnership. Then, they formulate the co-operative marketing plan. The CMOs determine which offerings they will promote, the characteristics of the target customers, and the timing of each promotion. They assemble their findings into a co-operative marketing plan that Is reviewed separately by the chief financial officer (CFO) of each organization. If either of the CFOs finds a problem, the CMOs must quickly work together to formulate another version of the plan. The review and reformulation process continues until both CFOs have approved a version of the plan. Then,the CMOs share the plans with their respective operations teams. Each organization's operations team configures the bank's systems toexecute the joint promotions.
The cooperative marketing process is enabled by CRM software delivered as a service (SaaS). The two organizations each use separate logical instances of a multi-tenant customer relationship management (CRM) application hosted by a service provider. Each company's CRM instance is a dedicated function of the same CRM application component. The dedicated functions also share the same multi-tenant database. The component's data access layer is designed with safeguards to keep each company's data separate unless it is intentionally shared.
Each CRM instance has targeting, exchange and outreach sub-functions. The targeting sub-functions select customers based on criteria developed by the CMOs and configured by the operations teams. The exchange sub-functions share the selected customer profiles with each other, and the outreach sub-functions generate promotional email. In this way, each company's CRM system generates a list of target customers that the other company's CRM system uses to send promotional email.
The multi-tenant CRM application component is hosted on a large virtual server complex that is connected via a site network to a physical storage array and a commercial wide-area network (WAN) used by both companies. Both companies access their CRM systems via PCs connected to Local Area Networks (LANs) that are in turn connected to the shared commercial WAN.
Refer to the Scenario
The new head of IT has asked you to describe how the CRM application supports the partnership, including the CRM application itself, the various application functions and the data flows between them, and the hosting and networking that supports the CRM application.
Which answer provides the best description?




Full Exam Access, Actual Exam Questions, Validated Answers, Anytime Anywhere, No Download Limits, No Practice Limits
Get All 103 Questions & Answers